正常如果你想写一个 .NET 的 NuGet 包,直接打包就好了,你的引用程序集会出现在 NuGet 包内的 lib 文件夹内。然而,如果我们的 NuGet 包包含本机依赖的话怎么办呢?
我们的项目需求
假设我们要做一个 NuGet 包 Walterlv.MixPackage,包含以下内容:
- 一个要被引用的托管程序集 Walterlv.MixPackage.dll
- 一个封装了本机代码的 C++/CLI 程序集 Walterlv.NativeWrapper.dll
- 一个被封装的本机代码动态链接库 Walterlv.Interop.dll
- 其他本机依赖 Ijwhost.dll、concrt140.dll、msvcp140.dll、vcruntime140.dll、ucrtbase.dll 等
其中 1 是完全使用 C# 编写的 .NET 程序集,2 是 C++/CLI 程序集。3 是团队内编写的实现功能的本机动态链接库。1 依赖 2,2 依赖 3,3 依赖 4。实际上 3 和 4 在打包方式上是完全一样的,所以我们后面会将其合并考虑。
在你具体的项目中,可以只有 1、4 也可以只有 1、3、4 或者是 2、4 或者是 2、3、4。对于这些不同的组合,NuGet 包的制作会有一点点不一样,在这篇博客里面都会说应该怎么做。
NuGet 相关文件夹解读
我曾在这两篇博客里提到过 NuGet 文件夹,那里会更全一些但是不够细。而本文不会全面,却对本文所需的例子说明得更加详细。感兴趣也可以过去看看。
我们会涉及到这些文件夹:
1
2
3
4
5
6
7
8
+ buildTransive
- 可选。包含构建时的一些自定义任务(如果有的化),可随着包依赖而传递执行。
+ lib
- 必须。放你最终被引用的托管程序集,将被引用。
+ ref
- 看情况,可能必须可能可选。如果你除了要引用托管程序集外,还要引用平台相关的程序集,那么这就是必须的。
+ runtimes
- 必须。用来放平台相关的动态链接库。
其中,runtimes 文件夹的层次结构类似这样:
1
2
3
4
5
6
7
8
9
10
11
12
13
14
15
16
17
+ runtimes
+ win
- net46
- net451
- net461
- netcoreapp2.1
- netstandard1.3
- netstandard2.0
- uap10.0.16299
+ unix
- netcoreapp2.1
- netstandard1.3
- netstandard2.0
+ osx
- netcoreapp2.1
- netstandard1.3
- netstandard2.0
当然如果你只跑在 Windows 系统上,也可以是这样(实际上是一样的,看你需求):
1
2
3
4
5
6
7
8
9
10
11
+ runtimes
+ win-x86
+ lib
- net45
- netcoreapp3.1
- net5.0
+ win-x64
+ lib
- net45
- netcoreapp3.1
- net5.0
其中,ref 文件夹内包含各个不同框架下要引用的程序集。
1
2
3
4
+ ref
- net45
- netcoreapp3.1
- net5.0
最后那个 lib 文件夹应该不用多作解释了,一个普通的 .NET 程序集打出的 NuGet 包里带的就是这个文件夹,用来被引用。
但需要特别说明的是:
- 【重要】如果你包含
lib文件夹,那么你应该分拆成两个 NuGet 包! 否则可能迫于 .NET Core 下我还没懂的 .deps 文件的引用机制,你将无法同时引用托管和 C++/CLI 程序集。
制作这样的 NuGet 包
如果你对 NuGet 打包比较熟,相信看到上面的文件夹结构就已经知道怎么打出这样的包了。不过如果不熟也没关系,我们继续阅读下文。
打出什么样的包?
对于本文前面说到的几种包,打的方式不太一样。总共 3 种不同的 dll(托管程序集、C++/CLI 程序集、本机动态链接库),因此我们能组合出 7 种不同的包结构。
1/7 只含托管程序集
太简单了,默认打包就是这样。本文不讲。
2/7 只含本机动态链接库
如果只含本机动态链接库,只需要做好 runtimes 文件夹就够了。制作方法见后文的“本机依赖包(单包)”。
3/7 只含 C++/CLI 程序集
如果只含C++/CLI 程序集和本机动态链接库,一样只需要做好 runtimes 文件夹就够了。制作方法见后文的“本机依赖包(单包)”。
4/7 含 C++/CLI 程序集和本机动态链接库
如果只含 C++/CLI 程序集和本机动态链接库,一样只需要做好 runtimes 文件夹就够了。制作方法见后文的“本机依赖包(单包)”。
5/7 含托管程序集和本机动态链接库
如果只含托管程序集和本机动态链接库,只需要做好 lib 和 runtimes 文件夹就够了。制作方法见后文的“本机依赖包(单包)”。
6/7 托管程序集和 C++/CLI 程序集
由于包含了托管程序集和 C++/CLI 程序集,这两种程序集同时被 .NET Core App / .NET 5/6 项目引用时会出现问题,分别引用则正常。所以制作方法见后文的“托管、C++/CLI 和本机依赖包(双包)”。
但是,如果你的托管程序集完全封装好了 C++/CLI 程序集,使得后者完全不会被项目引用的话,你也可以把它视作本机动态链接库来做,即做成“本机依赖包(单包)”。
7/7 含托管程序集、C++/CLI 程序集、本机动态链接库
由于包含了托管程序集和 C++/CLI 程序集,这两种程序集同时被 .NET Core App / .NET 5/6 项目引用时会出现问题,分别引用则正常。所以制作方法见后文的“托管、C++/CLI 和本机依赖包(双包)”。
但是,如果你的托管程序集完全封装好了 C++/CLI 程序集,使得后者完全不会被项目引用的话,你也可以把它视作本机动态链接库来做,即做成“本机依赖包(单包)”。
包制作方法
在前面的 7 种不同的组合中,我们最终会做出两种不同的包来:
- 只包含托管依赖或只包含本机依赖的“单包”,其特点为这些依赖只需拷贝到输出目录即可,项目本身不会直接依赖它们的类型(例如通过 P/Invoke 调用的那些 dll)。
- 同时包含托管依赖和 C++/CLI 依赖的“双包”,其特点为项目会直接使用 C++/CLI 程序集里的类型。
分别介绍制作方法。
本机依赖包(单包)
单包特别好打。所以如果你不是有特别需要的话,最好还是选单包。
第一步:创建一个普通的类库

第二步:将本机依赖文件拷至对应文件夹下
这里,我们建了一个“Assets”文件夹,用来放 NuGet 的零散文件。这个名字你可以随便取,反正也不会进到 NuGet 文件夹中。
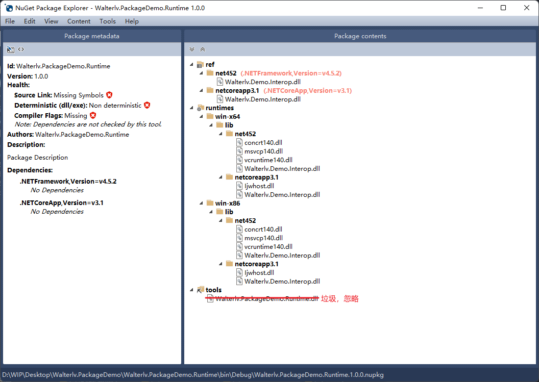
随后,我们依层级建好“runtimes”、“win-x86”、“lib”、“netcoreapp3.1”这样的文件夹一整组(见下图)。然后,把对应架构的 dll 分别拷至对应的目录下。

图中出现的 Ijwhost.dll 是加载 C++/CLI 程序集必须的 .NET Core 运行时,在生成 C++/CLI 程序集时会出现在其输出目录里。
第三步:将文件打入 NuGet 包中
编辑刚刚项目的 csproj 文件,用 GeneratePackageOnBuild 标记要生成 NuGet 包;用 _GetPackageFiles 时机将 Assets\runtimes 文件夹中的所有文件引入包中。另外,目标框架我们选了两个,与最终包含的本机依赖的框架种类对应,即分别允许高于 .NET Core App 3.1(含 .NET 5/6)和 .NET Framework 4.5.2 框架的程序集引用此项目。
1
2
3
4
5
6
7
8
9
10
11
12
13
14
<Project Sdk="Microsoft.NET.Sdk">
<PropertyGroup>
<TargetFrameworks>netcoreapp3.1;net452</TargetFrameworks>
<GeneratePackageOnBuild>true</GeneratePackageOnBuild>
</PropertyGroup>
<Target Name="IncludeAllDependencies" BeforeTargets="_GetPackageFiles">
<ItemGroup>
<None Include="Assets\runtimes\**\*.dll" Pack="True" PackagePath="runtimes" />
</ItemGroup>
</Target>
</Project>
特别的,如果你的这个项目仅供打 NuGet 包,最终生成的 dll 不被引用,那么额外标一个“IsTool”,这样生成的 dll 不被引用。当然,如果你这个 dll 要被引用就不应该加这句代码。
1
2
3
4
5
6
7
<PropertyGroup>
<TargetFrameworks>netcoreapp3.1;net452</TargetFrameworks>
<GeneratePackageOnBuild>true</GeneratePackageOnBuild>
++ <!-- 仅当你的 dll 不需要被引用时 -->
++ <IsTool>true</IsTool>
</PropertyGroup>
如果你不需要直接那个 C++/CLI 程序集,而只是需要它出现在输出目录,那么到目前为止就够了。但如果那个 C++/CLI 程序集需要被引用,你还需要额外加一点点。我们取 x86 下的这两个 dll,将其让入 NuGet 的 ref 文件夹中。
1
2
3
4
5
6
7
8
<Target Name="IncludeAllDependencies" BeforeTargets="_GetPackageFiles">
<ItemGroup>
<None Include="Assets\runtimes\**\*.dll" Pack="True" PackagePath="runtimes" />
++ <!-- 仅当你的 C++/CLI 也需要被引用时 -->
++ <None Include="Assets\runtimes\win-x86\lib\net452\Walterlv.Demo.Interop.dll" Pack="True" PackagePath="ref\net452" />
++ <None Include="Assets\runtimes\win-x86\lib\netcoreapp3.1\Walterlv.Demo.Interop.dll" Pack="True" PackagePath="ref\netcoreapp3.1" />
</ItemGroup>
</Target>
当然,如果你有专门生成引用程序集的方法,也可以在这里放专门的引用程序集,而不用像这样拿一个 x86 的程序集来无意义地增加 NuGet 包的大小。
请特别注意:托管程序集和 C++/CLI 程序集不可在同一个 NuGet 包中被引用!这意味着,如果你己像引用 C++/CLI 又想引用此项目的 dll 时,请改用后面的“双包”方案。
完成
编译这个项目,你将在输出目录下得到一个 NuGet 包,它已经具有正确的文件结构了。

托管、C++/CLI 和本机依赖包(双包)
双包方案旨在解决托管程序集和 C++/CLI 程序集无法在同一个 NuGet 包中被引用的问题。(实际上是可以正常引用并编译通过的,但在 .NET Core 框架下无法运行。)
第四步:再建一个普通的类库
再建一个普通的类库,引用之前创建的项目。现在两个项目的职责分别为:
- 原来的类库:负责提供本机动态链接库和 C++/CLI 程序集
- 新的类库:负责提供托管程序集,并标记引用原来的包

编辑新项目的 csproj 文件。目标框架需与原来一模一样;也要 GeneratePackageOnBuild 来标记生成 NuGet 包;使用 ProjectReference 引用原来的项目,这样可以在生成的 NuGet 包中自动标记原来的 NuGet 包是其中一个重要的依赖。最后,如果我们这个托管程序集需要引用那个 C++/CLI 程序集,那么就额外在下面写上一个 Reference 把原来的 dll 引用一下。
1
2
3
4
5
6
7
8
9
10
11
12
13
14
15
16
<Project Sdk="Microsoft.NET.Sdk">
<PropertyGroup>
<TargetFrameworks>netcoreapp3.1;net452</TargetFrameworks>
<GeneratePackageOnBuild>true</GeneratePackageOnBuild>
</PropertyGroup>
<ItemGroup>
<ProjectReference Include="..\Walterlv.PackageDemo.Runtime\Walterlv.PackageDemo.Runtime.csproj" />
</ItemGroup>
<ItemGroup>
<Reference Include="Walterlv.Demo.Interop.dll" HintPath="..\Walterlv.PackageDemo.Runtime\Assets\runtimes\win-x86\lib\$(TargetFramework)\Walterlv.Demo.Interop.dll" />
</ItemGroup>
</Project>
完成
再编译整个项目,你就可以得到两个 NuGet 包了:
- Walterlv.PackageDemo.Runtime:包含本机依赖和 C++/CLI 程序集
- Walterlv.PackageDemo:包含托管程序集,同时依赖前者

使用效果
当你将两个 NuGet 包都推送到 NuGet 服务器上去之后,你就可以在你的业务中使用这两个 NuGet 包了:
- 如果你只做了一个单包,那么直接引用这个单包即可
- 如果你做的是双包,那么引用其中托管的那一个即可,本机依赖包会自动根据 NuGet 的依赖安装
.NET Framework 项目
对于 .NET Framework 项目,项目编译后,NuGet 会自动将本机依赖包里对应架构和框架的文件拷贝到输出目录中,于是你就能正常运行你的程序了。
.NET Core App 项目
对于 .NET Core App 项目,项目编译后,输出目录下会出现“runtimes”和“ref”两个文件夹,分别对应 NuGet 包里的同名文件夹,不过只包含业务项目需要的框架,而不含其他框架。
如果你最终直接把此 .NET Core App 项目发布出去,则这两个文件夹配合“.deps”文件需要一并带上。如果你使用 .NET 的发布功能将其发布成框架独立的应用程序,那么编译器会自动将 runtimes 里面的对应架构和框架的文件拷贝至输出目录下,于是你就能正常运行你的程序了。
本文会经常更新,请阅读原文: https://blog.walterlv.com/post/create-a-nuget-package-with-native-dependencies.html ,以避免陈旧错误知识的误导,同时有更好的阅读体验。
本作品采用 知识共享署名-非商业性使用-相同方式共享 4.0 国际许可协议 进行许可。欢迎转载、使用、重新发布,但务必保留文章署名 吕毅 (包含链接: https://blog.walterlv.com ),不得用于商业目的,基于本文修改后的作品务必以相同的许可发布。如有任何疑问,请 与我联系 ([email protected]) 。